SQL Server 2012: Finding Your Log File Location

E.Ittepic 146 views
SQL Server 2012: Finding Your Log File Location

SQL Server 2012: Finding Your Log File Location

Hey guys! Ever been stuck trying to find where SQL Server 2012 stashes its log files? It’s a common head-scratcher, especially when you’re diving into troubleshooting or auditing. No worries, this guide will walk you through the different ways to pinpoint those elusive log files. Let’s get started!

Why Knowing Your Log File Location Matters

Before we jump into how to find them, let’s quickly touch on why it’s important. SQL Server log files are treasure troves of information. They record everything from errors and warnings to successful operations and user activity. Knowing where these files live allows you to:

  • Troubleshoot Issues: When something goes wrong with your database, the logs are the first place you should look. Error messages, stack dumps, and other diagnostic info can help you identify the root cause of the problem.
  • Monitor Performance: SQL Server logs performance-related data, such as query execution times and resource usage. Analyzing this data can help you identify bottlenecks and optimize your database performance.
  • Audit Security: Log files track user logins, permission changes, and other security-related events. This information is crucial for auditing your database security and ensuring compliance with regulations.
  • Recover Data: In some cases, log files can be used to recover lost data. For example, transaction logs can be used to roll back uncommitted transactions or replay committed transactions.

Think of them as the black box recorder for your SQL Server. If something goes sideways, these logs are your best bet for figuring out what happened and how to fix it. So, let’s make sure you know exactly where to find them!

Method 1: Using SQL Server Management Studio (SSMS)

The most straightforward way to locate your SQL Server 2012 log files is through SQL Server Management Studio (SSMS). If you’re a DBA or a SQL Server developer, you’re probably already familiar with SSMS. It’s the go-to tool for managing and administering SQL Server instances. Here’s how to do it:

  1. Connect to your SQL Server Instance: Open SSMS and connect to the SQL Server 2012 instance you’re interested in. Make sure you have the necessary permissions to access the server and its configuration.
  2. Navigate to the Management Folder: In Object Explorer, expand the server node, then expand the “Management” folder.
  3. Find the SQL Server Logs: Under the “Management” folder, you’ll see “SQL Server Logs.” Right-click on it, and select “View SQL Server Log.”
  4. Determine the Log File Location: In the Log File Viewer window, look at the information displayed. The current log file’s path is usually displayed in the title bar of the Log File Viewer window or within the log content itself. Often, you’ll see a path that looks something like this: C:\Program Files\Microsoft SQL Server\MSSQL11.MSSQLSERVER\MSSQL\Log . The exact path will depend on your installation settings, but this gives you a general idea.

Pro Tip: The Log File Viewer allows you to filter and search the logs, making it easier to find specific events or errors. You can filter by date, time, source, and message type. This is super handy when you’re trying to pinpoint a particular issue.

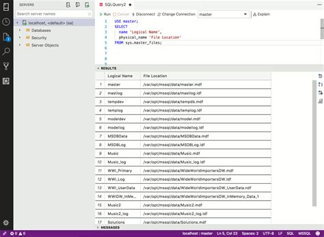
Method 2: Querying the SQL Server Configuration

If you prefer a more programmatic approach, you can query the SQL Server configuration directly to find the log file location. This is particularly useful if you need to automate the process or retrieve the location from a script. Here’s the SQL query you’ll need:

EXEC xp_readerrorlog 1, 1, N'Logging SQL Server messages in file', N'log'

Let’s break down this little gem of a query:

  • EXEC xp_readerrorlog : This is an extended stored procedure that allows you to read the SQL Server error log. Think of it as a built-in function for accessing the log files.
  • 1 : This parameter specifies which error log file to read. 1 refers to the current error log. You can use other numbers to access archived log files.
  • 1 : This parameter specifies the log file type. 1 means the SQL Server error log.
  • N'Logging SQL Server messages in file' : This is a filter string. It tells the procedure to only return log entries that contain this text. The SQL Server error log includes this text when it indicates which file it is actively logging to.
  • N'log' : This is another filter string, further refining the results to include entries containing “log”.

When you run this query in SSMS, the results will include a row with the log file path. Look for the text column in the result set; it will contain the full path to the current log file. You might need to parse the string to extract the exact file path, but it’s usually pretty straightforward.

This method is great for scripting and automation. You can incorporate this query into your scripts to programmatically retrieve the log file location and use it in other processes.

Method 3: Checking the SQL Server Configuration Manager

Another way to find the log file location is by using the SQL Server Configuration Manager. This tool provides a graphical interface for managing SQL Server services and network configurations. Here’s how to use it:

  1. Open SQL Server Configuration Manager: You can find it in the Start menu under “Microsoft SQL Server [Your Version]” -> “SQL Server Configuration Manager”. Note that the exact path may vary depending on your Windows version.
  2. Navigate to SQL Server Services: In the left pane, click on “SQL Server Services”.
  3. Find Your SQL Server Instance: In the right pane, locate the SQL Server instance you’re interested in. The service name will usually be something like “SQL Server (MSSQLSERVER)” or “SQL Server ([Your Instance Name])”.
  4. View Properties: Right-click on the SQL Server instance and select “Properties”.
  5. Go to the Advanced Tab: In the Properties window, go to the “Advanced” tab.
  6. Check the Startup Parameters: In the “Startup Parameters” field, look for the -e parameter. This parameter specifies the path to the error log file. The value following -e is the full path to the log file.

For example, you might see something like -eC:\Program Files\Microsoft SQL Server\MSSQL11.MSSQLSERVER\MSSQL\Log\ERRORLOG . This tells you that the error log file is located in the specified directory.

The Configuration Manager is a useful tool for managing various aspects of your SQL Server instance, and it provides a convenient way to find the log file location without having to run queries or dig through SSMS menus.

Method 4: Examining the Windows Registry (Use with Caution!)

Warning: Modifying the Windows Registry can be risky if you’re not careful. Incorrect changes can cause system instability or even prevent Windows from starting. Always back up the registry before making any changes! Consider yourself warned!

If you’re feeling adventurous (and you’ve backed up your registry!), you can find the SQL Server log file location in the Windows Registry. Here’s how:

  1. Open Registry Editor: Press Win + R to open the Run dialog, type regedit , and press Enter.
  2. Navigate to the SQL Server Registry Key: Navigate to the following registry key: HKEY_LOCAL_MACHINE\SOFTWARE\Microsoft\Microsoft SQL Server\[Your Instance Name]\MSSQLServer\Parameters Replace [Your Instance Name] with the actual name of your SQL Server instance. If you’re using the default instance, it will usually be MSSQL11.MSSQLSERVER for SQL Server 2012.
  3. Find the ErrorLog Value: In the right pane, look for a value named ErrorLog . The data associated with this value is the full path to the error log file.

For example, the ErrorLog value might contain C:\Program Files\Microsoft SQL Server\MSSQL11.MSSQLSERVER\MSSQL\Log\ERRORLOG . This tells you that the error log file is located in the specified directory.

Important Considerations:

  • Permissions: Make sure you have the necessary permissions to access the registry key. You may need to run Registry Editor as an administrator.
  • Backup: Always back up the registry before making any changes. This will allow you to restore the registry to its previous state if something goes wrong.
  • Accuracy: The registry value may not always be accurate, especially if the SQL Server instance has been upgraded or reconfigured. Always verify the log file location using one of the other methods described above.

While this method can be useful, it’s generally recommended to use one of the other methods described above, as they are less risky and more reliable. Seriously, be careful with the registry!

Understanding the Log File Structure

Once you’ve found the log file location, it’s helpful to understand how the log files are structured. SQL Server typically uses a set of files, including:

  • ERRORLOG : This is the main error log file. It contains information about server startup, shutdown, errors, warnings, and other important events.
  • ERRORLOG.n : These are archived error log files. When the current ERRORLOG file reaches a certain size, it’s renamed to ERRORLOG.1 , ERRORLOG.2 , and so on. SQL Server keeps a certain number of archived log files, depending on the configuration.
  • Other Log Files: Depending on your SQL Server configuration, you may also see other log files, such as agent logs, replication logs, and database mail logs.

By default, SQL Server recycles the error log files. This means that after a certain number of log files have been created, the oldest log file is deleted to make room for a new one. You can configure the number of log files that SQL Server keeps by using SSMS or the sp_configure stored procedure.

Knowing the structure of the log files can help you find the information you’re looking for more quickly. For example, if you’re looking for errors that occurred a few days ago, you’ll need to check the archived log files.

Customizing the Log File Location (Optional)

In some cases, you may want to customize the location of the SQL Server log files. For example, you may want to move the log files to a different drive to improve performance or to comply with security requirements. To customize the log file location, you can use the following steps:

  1. Stop the SQL Server Instance: Before you can change the log file location, you need to stop the SQL Server instance.
  2. Move the Log Files: Move the existing log files to the new location.
  3. Update the Startup Parameters: Use SQL Server Configuration Manager to update the -e parameter in the startup parameters for the SQL Server instance to point to the new location.
  4. Start the SQL Server Instance: Start the SQL Server instance. SQL Server will now write log files to the new location.

Important Considerations:

  • Permissions: Make sure the SQL Server service account has the necessary permissions to write to the new log file location.
  • Disk Space: Ensure that the new location has enough disk space to accommodate the log files.
  • Testing: After you’ve changed the log file location, test the SQL Server instance to make sure that it’s working correctly.

Customizing the log file location can be useful in certain situations, but it’s generally not necessary. The default log file location is usually sufficient for most users.

Conclusion

Finding the SQL Server 2012 log file location is essential for troubleshooting, monitoring, and auditing your database. By using the methods described in this guide, you can quickly and easily locate your log files and start digging into the information they contain. Whether you prefer using SSMS, querying the configuration, or checking the Configuration Manager, you now have the tools you need to find those elusive log files. Happy logging, folks!